osrm-backend/third_party/rapidjson/doc/tutorial.md

21 KiB

Tutorial

This tutorial introduces the basics of the Document Object Model(DOM) API.

As shown in [Usage at a glance](@ref index), a JSON can be parsed into DOM, and then the DOM can be queried and modified easily, and finally be converted back to JSON.

[TOC]

Value & Document

Each JSON value is stored in a type called Value. A Document, representing the DOM, contains the root Value of the DOM tree. All public types and functions of RapidJSON are defined in the rapidjson namespace.

Query Value

In this section, we will use excerpt of example/tutorial/tutorial.cpp.

Assumes we have a JSON stored in a C string (const char* json):

{
    "hello": "world",
    "t": true ,
    "f": false,
    "n": null,
    "i": 123,
    "pi": 3.1416,
    "a": [1, 2, 3, 4]
}

Parse it into a Document:

#include "rapidjson/document.h"

using namespace rapidjson;

// ...
Document document;
document.Parse(json);

The JSON is now parsed into document as a DOM tree:

DOM in the tutorial

Since the update to RFC 7159, the root of a conforming JSON document can be any JSON value. In earlier RFC 4627, only objects or arrays were allowed as root values. In this case, the root is an object.

assert(document.IsObject());

Let's query whether a "hello" member exists in the root object. Since a Value can contain different types of value, we may need to verify its type and use suitable API to obtain the value. In this example, "hello" member associates with a JSON string.

assert(document.HasMember("hello"));
assert(document["hello"].IsString());
printf("hello = %s\n", document["hello"].GetString());
world

JSON true/false values are represented as bool.

assert(document["t"].IsBool());
printf("t = %s\n", document["t"].GetBool() ? "true" : "false");
true

JSON null can be queryed by IsNull().

printf("n = %s\n", document["n"].IsNull() ? "null" : "?");
null

JSON number type represents all numeric values. However, C++ needs more specific type for manipulation.

assert(document["i"].IsNumber());

// In this case, IsUint()/IsInt64()/IsUInt64() also return true.
assert(document["i"].IsInt());          
printf("i = %d\n", document["i"].GetInt());
// Alternative (int)document["i"]

assert(document["pi"].IsNumber());
assert(document["pi"].IsDouble());
printf("pi = %g\n", document["pi"].GetDouble());
i = 123
pi = 3.1416

JSON array contains a number of elements.

// Using a reference for consecutive access is handy and faster.
const Value& a = document["a"];
assert(a.IsArray());
for (SizeType i = 0; i < a.Size(); i++) // Uses SizeType instead of size_t
        printf("a[%d] = %d\n", i, a[i].GetInt());
a[0] = 1
a[1] = 2
a[2] = 3
a[3] = 4

Note that, RapidJSON does not automatically convert values between JSON types. If a value is a string, it is invalid to call GetInt(), for example. In debug mode it will fail an assertion. In release mode, the behavior is undefined.

In the following, details about querying individual types are discussed.

Query Array

By default, SizeType is typedef of unsigned. In most systems, array is limited to store up to 2^32-1 elements.

You may access the elements in array by integer literal, for example, a[0], a[1], a[2].

Array is similar to std::vector, instead of using indices, you may also use iterator to access all the elements.

for (Value::ConstValueIterator itr = a.Begin(); itr != a.End(); ++itr)
    printf("%d ", itr->GetInt());

And other familiar query functions:

  • SizeType Capacity() const
  • bool Empty() const

Range-based For Loop (New in v1.1.0)

When C++11 is enabled, you can use range-based for loop to access all elements in an array.

for (auto& v : a.GetArray())
    printf("%d ", v.GetInt());

Query Object

Similar to array, we can access all object members by iterator:

static const char* kTypeNames[] = 
    { "Null", "False", "True", "Object", "Array", "String", "Number" };

for (Value::ConstMemberIterator itr = document.MemberBegin();
    itr != document.MemberEnd(); ++itr)
{
    printf("Type of member %s is %s\n",
        itr->name.GetString(), kTypeNames[itr->value.GetType()]);
}
Type of member hello is String
Type of member t is True
Type of member f is False
Type of member n is Null
Type of member i is Number
Type of member pi is Number
Type of member a is Array

Note that, when operator[](const char*) cannot find the member, it will fail an assertion.

If we are unsure whether a member exists, we need to call HasMember() before calling operator[](const char*). However, this incurs two lookup. A better way is to call FindMember(), which can check the existence of member and obtain its value at once:

Value::ConstMemberIterator itr = document.FindMember("hello");
if (itr != document.MemberEnd())
    printf("%s\n", itr->value.GetString());

Range-based For Loop (New in v1.1.0)

When C++11 is enabled, you can use range-based for loop to access all members in an object.

for (auto& m : document.GetObject())
    printf("Type of member %s is %s\n",
        m.name.GetString(), kTypeNames[m.value.GetType()]);

Querying Number

JSON provide a single numerical type called Number. Number can be integer or real numbers. RFC 4627 says the range of Number is specified by parser.

As C++ provides several integer and floating point number types, the DOM tries to handle these with widest possible range and good performance.

When a Number is parsed, it is stored in the DOM as either one of the following type:

Type Description
unsigned 32-bit unsigned integer
int 32-bit signed integer
uint64_t 64-bit unsigned integer
int64_t 64-bit signed integer
double 64-bit double precision floating point

When querying a number, you can check whether the number can be obtained as target type:

Checking Obtaining
bool IsNumber() N/A
bool IsUint() unsigned GetUint()
bool IsInt() int GetInt()
bool IsUint64() uint64_t GetUint64()
bool IsInt64() int64_t GetInt64()
bool IsDouble() double GetDouble()

Note that, an integer value may be obtained in various ways without conversion. For example, A value x containing 123 will make x.IsInt() == x.IsUint() == x.IsInt64() == x.IsUint64() == true. But a value y containing -3000000000 will only makes x.IsInt64() == true.

When obtaining the numeric values, GetDouble() will convert internal integer representation to a double. Note that, int and unsigned can be safely convert to double, but int64_t and uint64_t may lose precision (since mantissa of double is only 52-bits).

Query String

In addition to GetString(), the Value class also contains GetStringLength(). Here explains why.

According to RFC 4627, JSON strings can contain Unicode character U+0000, which must be escaped as "\u0000". The problem is that, C/C++ often uses null-terminated string, which treats ``\0'` as the terminator symbol.

To conform RFC 4627, RapidJSON supports string containing U+0000. If you need to handle this, you can use GetStringLength() API to obtain the correct length of string.

For example, after parsing a the following JSON to Document d:

{ "s" :  "a\u0000b" }

The correct length of the value "a\u0000b" is 3. But strlen() returns 1.

GetStringLength() can also improve performance, as user may often need to call strlen() for allocating buffer.

Besides, std::string also support a constructor:

string(const char* s, size_t count);

which accepts the length of string as parameter. This constructor supports storing null character within the string, and should also provide better performance.

Comparing values

You can use == and != to compare values. Two values are equal if and only if they are have same type and contents. You can also compare values with primitive types. Here is an example.

if (document["hello"] == document["n"]) /*...*/;    // Compare values
if (document["hello"] == "world") /*...*/;          // Compare value with literal string
if (document["i"] != 123) /*...*/;                  // Compare with integers
if (document["pi"] != 3.14) /*...*/;                // Compare with double.

Array/object compares their elements/members in order. They are equal if and only if their whole subtrees are equal.

Note that, currently if an object contains duplicated named member, comparing equality with any object is always false.

Create/Modify Values

There are several ways to create values. After a DOM tree is created and/or modified, it can be saved as JSON again using Writer.

Change Value Type

When creating a Value or Document by default constructor, its type is Null. To change its type, call SetXXX() or assignment operator, for example:

Document d; // Null
d.SetObject();

Value v;    // Null
v.SetInt(10);
v = 10;     // Shortcut, same as above

Overloaded Constructors

There are also overloaded constructors for several types:

Value b(true);    // calls Value(bool)
Value i(-123);    // calls Value(int)
Value u(123u);    // calls Value(unsigned)
Value d(1.5);     // calls Value(double)

To create empty object or array, you may use SetObject()/SetArray() after default constructor, or using the Value(Type) in one shot:

Value o(kObjectType);
Value a(kArrayType);

Move Semantics

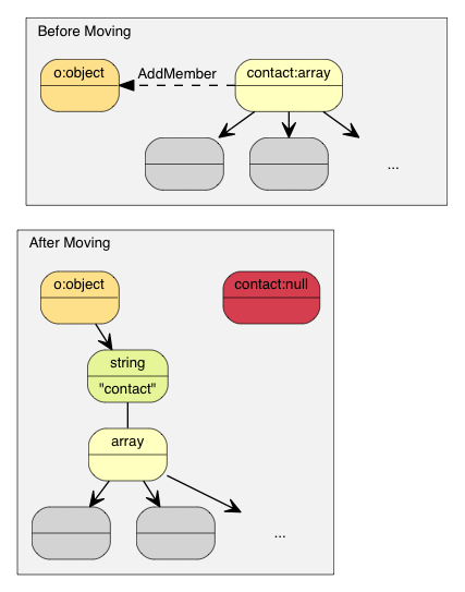
A very special decision during design of RapidJSON is that, assignment of value does not copy the source value to destination value. Instead, the value from source is moved to the destination. For example,

Value a(123);
Value b(456);
b = a;         // a becomes a Null value, b becomes number 123.

Assignment with move semantics.

Why? What is the advantage of this semantics?

The simple answer is performance. For fixed size JSON types (Number, True, False, Null), copying them is fast and easy. However, For variable size JSON types (String, Array, Object), copying them will incur a lot of overheads. And these overheads are often unnoticed. Especially when we need to create temporary object, copy it to another variable, and then destruct it.

For example, if normal copy semantics was used:

Document d;
Value o(kObjectType);
{
    Value contacts(kArrayType);
    // adding elements to contacts array.
    // ...
    o.AddMember("contacts", contacts, d.GetAllocator());  // deep clone contacts (may be with lots of allocations)
    // destruct contacts.
}

Copy semantics makes a lots of copy operations.

The object o needs to allocate a buffer of same size as contacts, makes a deep clone of it, and then finally contacts is destructed. This will incur a lot of unnecessary allocations/deallocations and memory copying.

There are solutions to prevent actual copying these data, such as reference counting and garbage collection(GC).

To make RapidJSON simple and fast, we chose to use move semantics for assignment. It is similar to std::auto_ptr which transfer ownership during assignment. Move is much faster and simpler, it just destructs the original value, memcpy() the source to destination, and finally sets the source as Null type.

So, with move semantics, the above example becomes:

Document d;
Value o(kObjectType);
{
    Value contacts(kArrayType);
    // adding elements to contacts array.
    o.AddMember("contacts", contacts, d.GetAllocator());  // just memcpy() of contacts itself to the value of new member (16 bytes)
    // contacts became Null here. Its destruction is trivial.
}

Move semantics makes no copying.

This is called move assignment operator in C++11. As RapidJSON supports C++03, it adopts move semantics using assignment operator, and all other modifying function like AddMember(), PushBack().

Move semantics and temporary values

Sometimes, it is convenient to construct a Value in place, before passing it to one of the "moving" functions, like PushBack() or AddMember(). As temporary objects can't be converted to proper Value references, the convenience function Move() is available:

Value a(kArrayType);
Document::AllocatorType& allocator = document.GetAllocator();
// a.PushBack(Value(42), allocator);       // will not compile
a.PushBack(Value().SetInt(42), allocator); // fluent API
a.PushBack(Value(42).Move(), allocator);   // same as above

Create String

RapidJSON provide two strategies for storing string.

  1. copy-string: allocates a buffer, and then copy the source data into it.
  2. const-string: simply store a pointer of string.

Copy-string is always safe because it owns a copy of the data. Const-string can be used for storing string literal, and in-situ parsing which we will mentioned in Document section.

To make memory allocation customizable, RapidJSON requires user to pass an instance of allocator, whenever an operation may require allocation. This design is needed to prevent storing a allocator (or Document) pointer per Value.

Therefore, when we assign a copy-string, we call this overloaded SetString() with allocator:

Document document;
Value author;
char buffer[10];
int len = sprintf(buffer, "%s %s", "Milo", "Yip"); // dynamically created string.
author.SetString(buffer, len, document.GetAllocator());
memset(buffer, 0, sizeof(buffer));
// author.GetString() still contains "Milo Yip" after buffer is destroyed

In this example, we get the allocator from a Document instance. This is a common idiom when using RapidJSON. But you may use other instances of allocator.

Besides, the above SetString() requires length. This can handle null characters within a string. There is another SetString() overloaded function without the length parameter. And it assumes the input is null-terminated and calls a strlen()-like function to obtain the length.

Finally, for string literal or string with safe life-cycle can use const-string version of SetString(), which lacks allocator parameter. For string literals (or constant character arrays), simply passing the literal as parameter is safe and efficient:

Value s;
s.SetString("rapidjson");    // can contain null character, length derived at compile time
s = "rapidjson";             // shortcut, same as above

For character pointer, the RapidJSON requires to mark it as safe before using it without copying. This can be achieved by using the StringRef function:

const char * cstr = getenv("USER");
size_t cstr_len = ...;                 // in case length is available
Value s;
// s.SetString(cstr);                  // will not compile
s.SetString(StringRef(cstr));          // ok, assume safe lifetime, null-terminated
s = StringRef(cstr);                   // shortcut, same as above
s.SetString(StringRef(cstr,cstr_len)); // faster, can contain null character
s = StringRef(cstr,cstr_len);          // shortcut, same as above

Modify Array

Value with array type provides similar APIs as std::vector.

  • Clear()
  • Reserve(SizeType, Allocator&)
  • Value& PushBack(Value&, Allocator&)
  • template <typename T> GenericValue& PushBack(T, Allocator&)
  • Value& PopBack()
  • ValueIterator Erase(ConstValueIterator pos)
  • ValueIterator Erase(ConstValueIterator first, ConstValueIterator last)

Note that, Reserve(...) and PushBack(...) may allocate memory for the array elements, therefore require an allocator.

Here is an example of PushBack():

Value a(kArrayType);
Document::AllocatorType& allocator = document.GetAllocator();

for (int i = 5; i <= 10; i++)
    a.PushBack(i, allocator);   // allocator is needed for potential realloc().

// Fluent interface
a.PushBack("Lua", allocator).PushBack("Mio", allocator);

Differs from STL, PushBack()/PopBack() returns the array reference itself. This is called fluent interface.

If you want to add a non-constant string or a string without sufficient lifetime (see Create String) to the array, you need to create a string Value by using the copy-string API. To avoid the need for an intermediate variable, you can use a temporary value in place:

// in-place Value parameter
contact.PushBack(Value("copy", document.GetAllocator()).Move(), // copy string
                 document.GetAllocator());

// explicit parameters
Value val("key", document.GetAllocator()); // copy string
contact.PushBack(val, document.GetAllocator());

Modify Object

Object is a collection of key-value pairs (members). Each key must be a string value. To modify an object, either add or remove members. THe following APIs are for adding members:

  • Value& AddMember(Value&, Value&, Allocator& allocator)
  • Value& AddMember(StringRefType, Value&, Allocator&)
  • template <typename T> Value& AddMember(StringRefType, T value, Allocator&)

Here is an example.

Value contact(kObject);
contact.AddMember("name", "Milo", document.GetAllocator());
contact.AddMember("married", true, document.GetAllocator());

The name parameter with StringRefType is similar to the interface of SetString function for string values. These overloads are used to avoid the need for copying the name string, as constant key names are very common in JSON objects.

If you need to create a name from a non-constant string or a string without sufficient lifetime (see Create String), you need to create a string Value by using the copy-string API. To avoid the need for an intermediate variable, you can use a temporary value in place:

// in-place Value parameter
contact.AddMember(Value("copy", document.GetAllocator()).Move(), // copy string
                  Value().Move(),                                // null value
                  document.GetAllocator());

// explicit parameters
Value key("key", document.GetAllocator()); // copy string name
Value val(42);                             // some value
contact.AddMember(key, val, document.GetAllocator());

For removing members, there are several choices:

  • bool RemoveMember(const Ch* name): Remove a member by search its name (linear time complexity).
  • bool RemoveMember(const Value& name): same as above but name is a Value.
  • MemberIterator RemoveMember(MemberIterator): Remove a member by iterator (constant time complexity).
  • MemberIterator EraseMember(MemberIterator): similar to the above but it preserves order of members (linear time complexity).
  • MemberIterator EraseMember(MemberIterator first, MemberIterator last): remove a range of members, preserves order (linear time complexity).

MemberIterator RemoveMember(MemberIterator) uses a "move-last" trick to achieve constant time complexity. Basically the member at iterator is destructed, and then the last element is moved to that position. So the order of the remaining members are changed.

Deep Copy Value

If we really need to copy a DOM tree, we can use two APIs for deep copy: constructor with allocator, and CopyFrom().

Document d;
Document::AllocatorType& a = d.GetAllocator();
Value v1("foo");
// Value v2(v1); // not allowed

Value v2(v1, a);                      // make a copy
assert(v1.IsString());                // v1 untouched
d.SetArray().PushBack(v1, a).PushBack(v2, a);
assert(v1.IsNull() && v2.IsNull());   // both moved to d

v2.CopyFrom(d, a);                    // copy whole document to v2
assert(d.IsArray() && d.Size() == 2); // d untouched
v1.SetObject().AddMember("array", v2, a);
d.PushBack(v1, a);

Swap Values

Swap() is also provided.

Value a(123);
Value b("Hello");
a.Swap(b);
assert(a.IsString());
assert(b.IsInt());

Swapping two DOM trees is fast (constant time), despite the complexity of the trees.

What's next

This tutorial shows the basics of DOM tree query and manipulation. There are several important concepts in RapidJSON:

  1. Streams are channels for reading/writing JSON, which can be a in-memory string, or file stream, etc. User can also create their streams.
  2. Encoding defines which character encoding is used in streams and memory. RapidJSON also provide Unicode conversion/validation internally.
  3. DOM's basics are already covered in this tutorial. Uncover more advanced features such as in situ parsing, other parsing options and advanced usages.
  4. SAX is the foundation of parsing/generating facility in RapidJSON. Learn how to use Reader/Writer to implement even faster applications. Also try PrettyWriter to format the JSON.
  5. Performance shows some in-house and third-party benchmarks.
  6. Internals describes some internal designs and techniques of RapidJSON.

You may also refer to the FAQ, API documentation, examples and unit tests.